Nahajate se tukaj

ANSYS

Na sestavu HPCFS je na voljo ANSYS programska oprema za numerične simulacije po metodi končnih elementov in končnih volumnov. Izvaja se lahko statične, dinamične, stabilnostne, temperaturne in toplotne analize trdnin. Možne so tudi visokofrekvenčne in nizkofrekvenčne elektromagnetne analize. Programska oprema omogoča tudi simulacije visoko nelinearnih prehodnih dinamičnih pojavov, z uporabo eksplicitne časovne integracije. Omogočene so analize posameznih fizikalnih problemov, kakor tudi analize neposredno in sekvenčno povezanih problemov. Poleg tega je možno tudi proučevanje statike in dinamike tako nestisljivih kot tudi stisljivih in zelo stisljivih fluidov, ki imajo lahko tudi prosto gladino. Možno je modeliranje pojavov v območju podzvočnih in nadzvočnih hitrosti, kot tudi v bližini hitrosti zvoka. Modelira se lahko samostojne fluide ali mešanice več fluidov v eni ali več fazah. Možna je tudi simulacija nenjutnovskih tokov. Simulacijska programska oprema omogoča kompleksne analize sestavljenih problemov fluid - trdnina.

Nameščena licenca ANSYS Academic Multiphysics Campus Solution omogoča uporabo v akademske in izobraževalne namene. Uporaba v komercialne namene ni dovoljena: Licensing and terms of use.

Študentje si lahko prosto snamejo študentsko verzijo za osebno uporabo na strani www.ansys.com.

Na sestavu je nameščena celotna paleta ANSYS Academic Multiphysics Campus Solution:

Število prostih licenc lahko preverite z ukazom:

 aalic_free

Ena aa_r licenca lahko uporabi do 16 procesorskih jeder. Vsako naslednje jedro potrebuje eno aa_r_hpc licenco.

Uporabniki na HPCFS si nastavijo okolje Ansys z ukazom:

 module load ANSYS/2021R2

Če želimo delati s starejšo verzijo, jo dodamo na koncu:

 module load ANSYS/20.1

Nato lahko poženejo posamezne module Ansys kot je na primer krovni program Workbench z ukazom:

runwb2

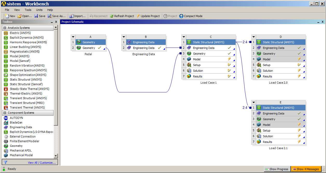
Primer uporabe koncepta ANSYS Simulation Framework v Workbench-u: vsaka simulacija oz. sistem je predstavljen kot objekt, ki v povezavi z drugimi tvori projekt. Simulation Framework nadzoruje trenutno stanje objektov in sledi spremembam v projektu. S tem na pregleden način opozarja na izgubo konsistentnosti v projektu kot posledico spremembe v enem od objektov.

Podrobnejša navodila za uporabo so na voljo v spremni dokumentaciji.

Posamezni paketi so kratko predstavljeni v pod-menijih.